What's New

Mixing Words and Phrases in the Same Expansion Table

IT9 displays words and phrases together in the same Expansion Table.

Expansion Table

A brand new Glossary Viewer

Importing foreign files is now done in the Glossary Viewer. No more importer.

Compiling glossaries is now done in the Glossary Viewer too, via Tools->Enrich Glossary From Documents. We now use a third party open source java jar from Apache called Tika, to extract the text from documents. It is quite powerful and is able to handle quite a wide range of documents.

Multiple tabs similarly to a web browser.

Glossary Viewer Tabs

You can change the font in which entries are displayed.

Glossary Viewer Font

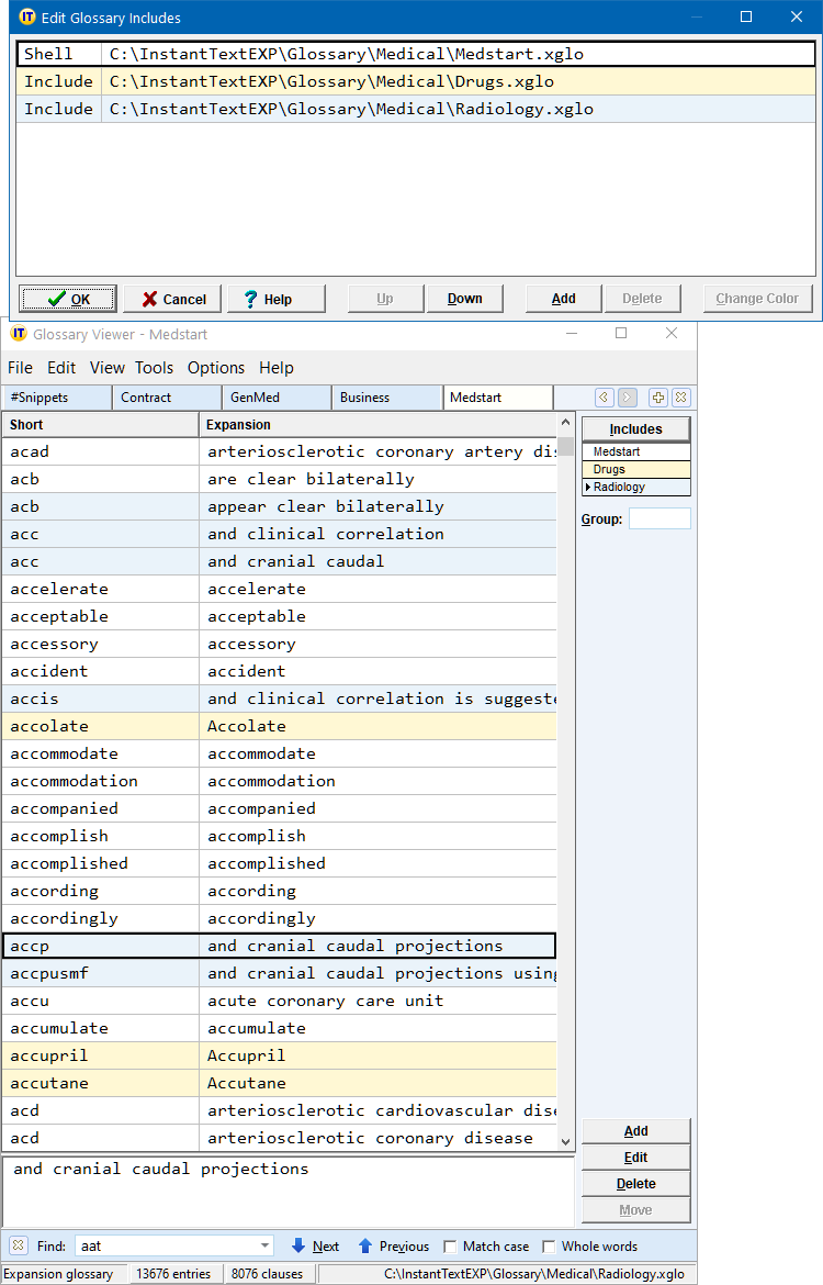
You can color your includes!

Different includes can be colored with different colors. Includes are now supported for all types of glossaries.

Color Includes

Mass dialogs enable you to mass delete, copy, or transfer entries.

Mass Copy

You can define your own short form rules.

Short Form Rules

New types of glossaries

Snippet glossary

The snippet glossary can be used to define reusable snippets inside glossary entries using the new Snippet command.

Hotkey glossary

The hotkey glossary can be used to produce expansions by hitting key combinations.

Hotkey Glossary

Glossary entries:

The glossary format has changed, glossaries are now saved in an XML format with the .xglo extension.

Visual Configuration Wizard:

The Visual Configuration Wizard enables complete customization of the Expansion and Glossary tables.

Fonts

Fonts

Colors

Colors

Skipped and remaining characters coloring

Short and Long form coloring

Interface changes

New menus.

We introduced new menus attached to the Linking and Docking indicators. They offer an alternative way to the Ctrl /L and Ctrl /D shorcuts, to toggle the linking and the docking. A Glossary Button button was introduced for those who like to have the Glossary List as a combo on the title bar. Clicking this button opens the Glossary menu. Link Menu Dock Menu Options Menu Glossary Menu

Glossary List:

No more limits on the size of the glossary list.

A new Reorganize Glossary List dialog enables you to open multiple glossaries in one shot.

Reorganize Glossary List

New docking alignments.

New docking alignments were introduced, they give you more flexibility in automatically positioning Instant Text where you want.

New Docking Aligments

Instant Text is now portable.

It now uses relative paths to store path information in the ini files and glossaries.

Moving your Instant Text installation to another disk or computer has never been easier.
You copy your Instant Text folder, and voilĂ , the transfer is done!